The ChamberMaster API Key Creation Process involves using BrowserStack as the Key Generator Uses Adobe Flash and the Flash Plugin has been removed from the internet and You need to use an old browser such as original Internet Explorer to create it.
- Sign Into BrowserStack
- Go to Windows 10 and IE 11 Latest
- In the Internet Explorer browser open the following URL and sign into ChamberMaster https://secure2.chambermaster.com/CustomerCare/AllCustomers
- Click Other Utilities on the Top of the Page
- Click Api Key Administration
- The next page might take a minute to load and if it shows an error you will need to load an older OS or Version of Internet Explorer
- Once the Page finishes load click the +Add Button and Name the Key, the Name format is normally the Name of the Customer and if they are using it with a third part a - third party name so something like this
Customer Name - Third Party Name
- Click Save and then Click on the API Key you just created to see the API
- Go to the Customers Database and go to Setup > Support Staff Only: Association Control Panel
- Go to the Add-On Manager Area and Expand it if needed and in the Find Key area put in the name of the key you created and click the REALLY Hard to see Search Icon that is set to a White Font
- Click the Api key in the list and click allow so the Lock icon is unlocked and then click the Save Button on the bottom of the page
- Open up PostMan and Add the Key to the ChamberMaster - Customer Keys and ID's area, Link on setting up PostMan and testing a Key Here.
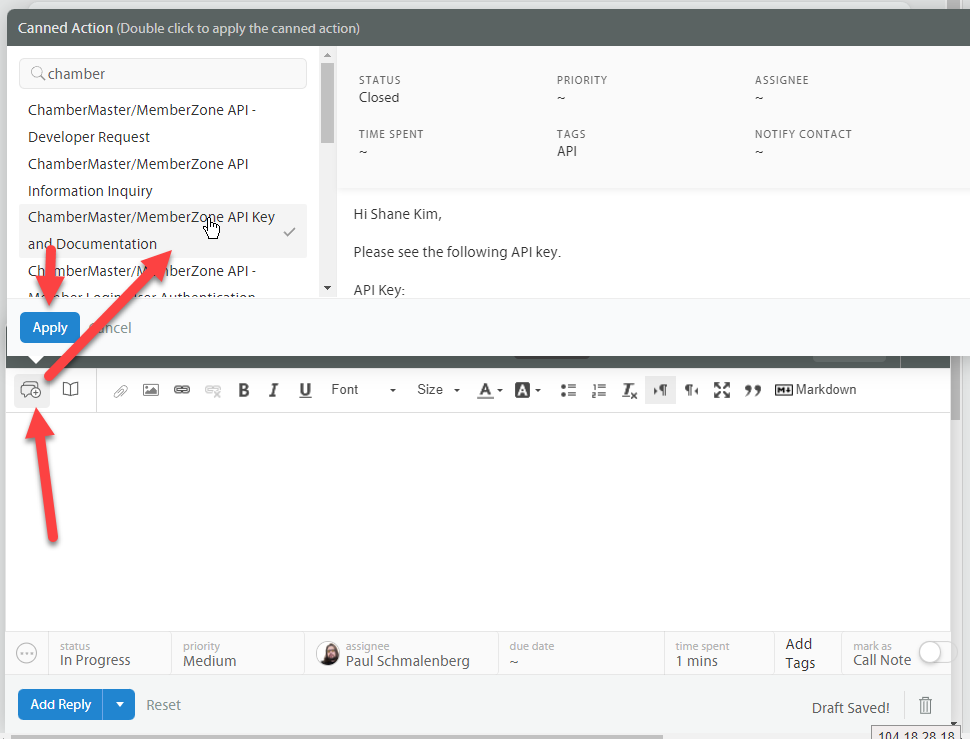
- Provide the Key and ID of the Customers Database to the customer Using the Chambermaster/MemberZone API Key and Documentation Canned Action
- Done